IT之道-艾锑知道

您当前位置: 主页 > IT服务 > 网络服务 >

网络运维工程师带您了解虚拟路由冗余VRRP小知识!


2020-04-29 16:44 作者:艾锑无限 浏览量:

大家好,我是一枚从事IT外包网络运维工程师,今天和大家聊点网络可靠性的技术,这次咱们就聊一聊网络中常用的虚拟路由冗余VRRP。

VRRP简介

网络运维工程师为您介绍VRRP的定义和作用。

定义

虚拟路由冗余协议VRRP(Virtual Router Redundancy Protocol)通过把几台路由设备联合组成一台虚拟的路由设备,将虚拟路由设备的IP地址作为用户的默认网关实现与外部网络通信。当网关设备发生故障时,VRRP机制能够选举新的网关设备承担数据流量,从而保障网络的可靠通信。

目的

随着网络的快速普及和相关应用的日益深入,各种增值业务(如IPTV、视频会议等)已经开始广泛部署,基础网络的可靠性日益成为用户关注的焦点,能够保证网络传输不中断对于终端用户非常重要。

通常,同一网段内的所有主机上都设置一条相同的、以网关为下一跳的缺省路由。主机发往其他网段的报文将通过缺省路由发往网关,再由网关进行转发,从而实现主机与外部网络的通信。当网关发生故障时,本网段内所有以网关为缺省路由的主机将无法与外部网络通信。增加出口网关是提高系统可靠性的常见方法,此时如何在多个出口之间进行选路就成为需要解决的问题。

VRRP的出现很好的解决了这个问题。VRRP能够在不改变组网的情况下,采用将多台路由设备组成一个虚拟路由器,通过配置虚拟路由器的IP地址为默认网关,实现默认网关的备份。当网关设备发生故障时,VRRP机制能够选举新的网关设备承担数据流量,从而保障网络的可靠通信。

受益

在具有多播或广播能力的局域网(如以太网)中,借助VRRP能在网关设备出现故障时仍然提供高可靠的缺省链路,无需修改主机及网关设备的配置信息便可有效避免单一链路发生故障后的网络中断问题。

VRRP概述

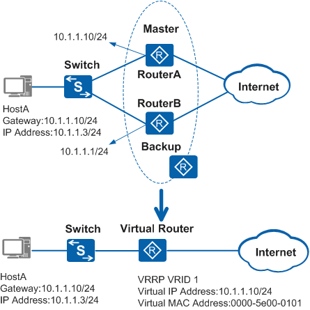
如图1所示,HostA通过Switch双归属到RouterA和RouterB。在RouterA和RouterB上配置VRRP备份组,对外体现为一台虚拟路由器,实现链路冗余备份。

图1  VRRP备份组示意图 





 
用户可以在如图1所示的网络中部署VRRP协议,下面结合该图介绍VRRP协议的基本概念:

· VRRP路由器(VRRP Router):运行VRRP协议的设备,它可能属于一个或多个虚拟路由器,如RouterA和RouterB。

· 虚拟路由器(Virtual Router):又称VRRP备份组,由一个Master设备和多个Backup设备组成,被当作一个共享局域网内主机的缺省网关。如RouterA和RouterB共同组成了一个虚拟路由器。

· Master路由器(Virtual Router Master):承担转发报文任务的VRRP设备,如RouterA。

· Backup路由器(Virtual Router Backup):一组没有承担转发任务的VRRP设备,当Master设备出现故障时,它们将通过竞选成为新的Master设备,如RouterB。

· VRID:虚拟路由器的标识。如RouterA和RouterB组成的虚拟路由器的VRID为1。

· 虚拟IP地址(Virtual IP Address):虚拟路由器的IP地址,一个虚拟路由器可以有一个或多个IP地址,由用户配置。如RouterA和RouterB组成的虚拟路由器的虚拟IP地址为10.1.1.10/24。

· IP地址拥有者(IP Address Owner):如果一个VRRP设备将虚拟路由器IP地址作为真实的接口地址,则该设备被称为IP地址拥有者。如果IP地址拥有者是可用的,通常它将成为Master。如RouterA,其接口的IP地址与虚拟路由器的IP地址相同,均为10.1.1.10/24,因此它是这个VRRP备份组的IP地址拥有者。

· 虚拟MAC地址(Virtual MAC Address):虚拟路由器根据虚拟路由器ID生成的MAC地址。一个虚拟路由器拥有一个虚拟MAC地址,格式为:00-00-5E-00-01-{VRID}(VRRP for IPv4);00-00-5E-00-02-{VRID}(VRRP for IPv6)。当虚拟路由器回应ARP请求时,使用虚拟MAC地址,而不是接口的真实MAC地址。如RouterA和RouterB组成的虚拟路由器的VRID为1,因此这个VRRP备份组的MAC地址为00-00-5E-00-01-01。


艾锑无限科技专业:IT外包、企业外包、北京IT外包、桌面运维、弱电工程、网站开发、wifi覆盖方案,网络外包,网络管理服务,网管外包,综合布线,服务器运维服务,中小企业it外包服务,服务器维保公司,硬件运维,网站运维服务
 
以上文章由北京艾锑无限科技发展有限公司整理

相关文章

IT外包服务
二维码 关闭